How To
Use the Build-A-Filter
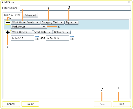
Example: in a work order Filter on the Work Order Assets
Example: Filter on the Asset Type Text field.
Example: Operators are things like: Starts With, Ends With, Equal, etc
Note: For code-type fields, a drop-down list is provided if the filter operator is Equals, Not Equals, In List, Not In List.

Advanced Information
Example: Users can use something like Problem Contains "xyz", Problem Contains "abc". The resulting filterset will include all Problems that contain either "xyz" or "abc".
Example 2: Users should not use something like: Problem Does Not Contain "xyz", Problem Does Not Contain "abc". The resulting filterset will contain all possible problems (all Problems that do not have "xyz" or all Problems that do not have "abc").
Note: The Build-A-Filter works on Comment fields in the Lucity Web application, as well as Date Related %% and %Fiscal Year% filters.
See Also |