Lucity has two types of permissions, group and user. User permissions always override the permissions assign to a group that user is in. Any of these permissions can either be Granted, Denied, or Neither. The Permissions buttons
Permission Control buttons
<< Grant
Grants the permissions currently selected on the right to the groups or users currently selected on the left.
<< Remove
Removes a Grant or Deny permission set for the permissions currently selected on the right from the groups or users currently selected on the left.
<< Deny
Denies permissions currently selected on the right to the groups or users currently selected on the left.
Permission States
Grant:
The group/user has access to a function within the module.
Granted by Group
Granted Individually
Deny:
The group/user is not allowed access to a function within the module.
A group deny overrules a grant from another group.
If a user is in this group is in another group that allows access to the function, they will still not be able to use that function.
Denied by Group
Denied Individually
Neither:
The group/user is not given access to a function within the module but could be given access using another group.
If a user is in this group is in another group that allows access to the function, they will be able to use that function.
No permission specified
No icon is shown.
No permission to run, but other permissions defined.
Scenarios
User A is in 2 groups that both have permissions set for the Work Order Standard module's Run permission. The following scenarios illustrate the final effective permissions for the user depending on the group and individual settings that are applied.
In the Groups grid or Users grid select one or more groups/users to grant a permission to.
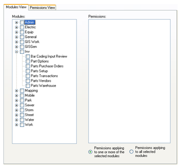
Under the Permission Controls on the Modules View tab, expand the suite that the permissions need to be granted to. In this example, we are going to use the Inventory Suite.
Check the box next each module within the suite that permissions need to be granted to.
Note: To grant a group/user all of the permissions in the Inventory suite, check the box next to "Inv." This will automatically check all modules underneath it.
Select one or more permissions in the Permissions grid.
Note: Users can multi-select permissions by holding down theshift or ctrl keys.
After all desired permissions are selected click the << Grant button.
All the permissions will automatically be granted to the selected group(s)/user(s).
To grant a permission throughout the program, like the General-Edit permission, switch to the Permissions View tab. Select the Permission from the permissions tree on the left.
Select the modules that this permission should be changed for and click the << Grant button.
The permission(s) will automatically be granted to the selected group(s)/user(s)
Note: Users can multi-select permissions and modules by holding down theshift or ctrl keys.
In the Groups grid or Users grid select one or more groups/users to remove a permission from.
On the right side of the window in the Permission Controls on the Modules View tab, expand the suite that the permissions needs to be removed from. In this example, we are going to use the Inventory Suite.
Check the box next each module within the suite that permissions need to be removed from.
Note: To remove all of the permissions for a group/user in the Inventory suite, check the box next to "Inv." This will automatically check all modules underneath it.
Select one or more permissions in the Permissions grid.
Note: Users can multi-select permissions by holding down theshift or ctrl keys.
After all desired permissions are selected click the << Remove button.
All the permissions will automatically be removed from the selected group(s)/user(s).
To remove a permission throughout the program, like the General-Edit permission, switch to the Permissions View tab. Select the permission from the permissions tree on the left.
Select the modules that this permission should be changed for and click the << Remove button.
The permission(s) will automatically be removed the selected group(s)/user(s)
Note: Users can multi-select permissions and modules by holding down theshift or ctrl keys.
In the Groups grid or Users grid select one or more groups/users to deny a permission to.
Under the Permission Controls on the Modules View tab, expand the suite that the permissions need to be denied to. In this example, we are going to use the Inventory Suite.
Check the box next each module within the suite that permissions need to be denied to.
Note: To deny a group/user all of the permissions in the Inventory suite, check the box next to "Inv." This will automatically check all modules underneath it.
Select one or more permissions in the Permissions grid.
Note: Users can multi-select permissions by holding down theshift or ctrl keys.
After all desired permissions are selected click the << Deny button.
All the permissions will automatically be denied to the selected group(s)/user(s).
To deny a permission throughout the program, like the General-Edit permission, switch to the Permissions View tab. Select the Permission from the permissions tree on the left.
Select the modules that this permission should be changed for and click the << Deny button.
The permission(s) will automatically be denied to the selected group(s)/user(s)
Note: Users can multi-select permissions and modules by holding down theshift or ctrl keys.